Monarch Data Prep Studio ne se limitent pas aux bases de données et aux tables. Vous pouvez aussi ouvrir un état PDF/PRN et sélectionner les champs que vous souhaitez inclure dans une table. Une fois la définition de la table terminée, elle s’ajoute à la fenêtre Aperçu. Vous pouvez alors la charger et la combiner avec les autres tables disponibles.
Ouvrez votre document PDF/PRN.
Vous pouvez :
Sélectionner Ouvrir un fichier à partir de la page Départ.
Accédez à votre fichier, qu’il soit enregistré sur votre bureau ou sur un réseau, puis déposez-le sur la page Départ.
Sélectionnez Ajouter plus depuis la fenêtre Aperçu.
La fenêtre de conception de l’état s’affiche.

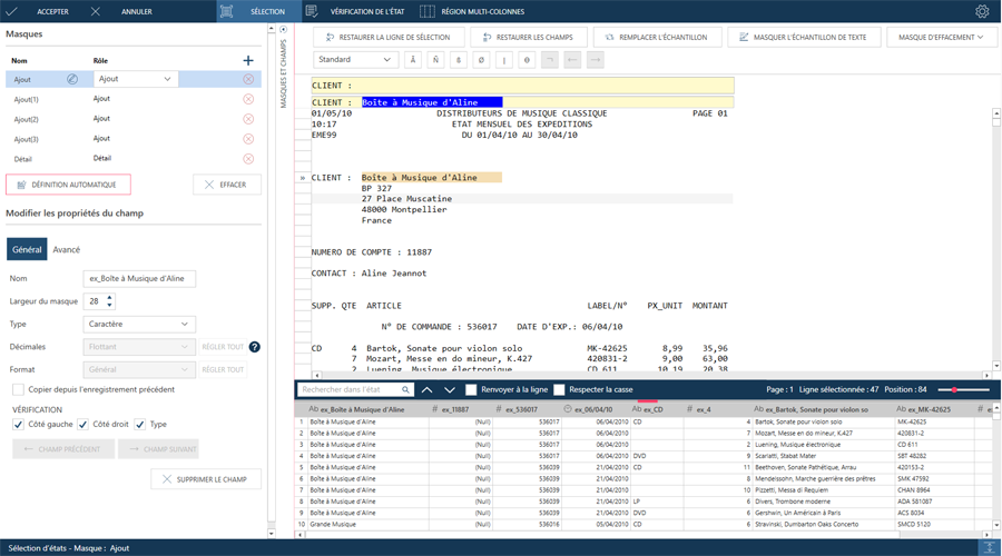
Définissez des masques pour extraire les données de votre document :
Pour définir automatiquement des masques et des champs, sélectionnez l’icône Définition automatique dans le panneau Propriétés du masque et du champ :

Pour définir les masques et les champs individuellement, consultez Introduction : Création de masques d’extraction de données. Les masques se définissent à l’aide de la Barre d’action de l’Éditeur de masque.
Une fois vos opérations de sélection terminées, Monarch Data Prep Studio crée une nouvelle colonne pour chaque champ que vous définissez et remplit cette colonne de valeurs de champ similaires.
Sélectionnez Accepter pour terminer la conception de l’état. La table que vous venez de définir s’affiche dans la fenêtre Aperçu en tant que nœud d’état Monarch.
Vous pouvez charger plusieurs états dans ce nœud en cliquant sur le bouton de liste déroulante, à droite de la table mère, et en sélectionnant Options d’état > Ajouter un état.

Remarquez cependant que les états ajoutés doivent être de même format et de même type de fichier pour permettre la capture correcte des données.